MDS: Metro dispatcher simulator
About this game
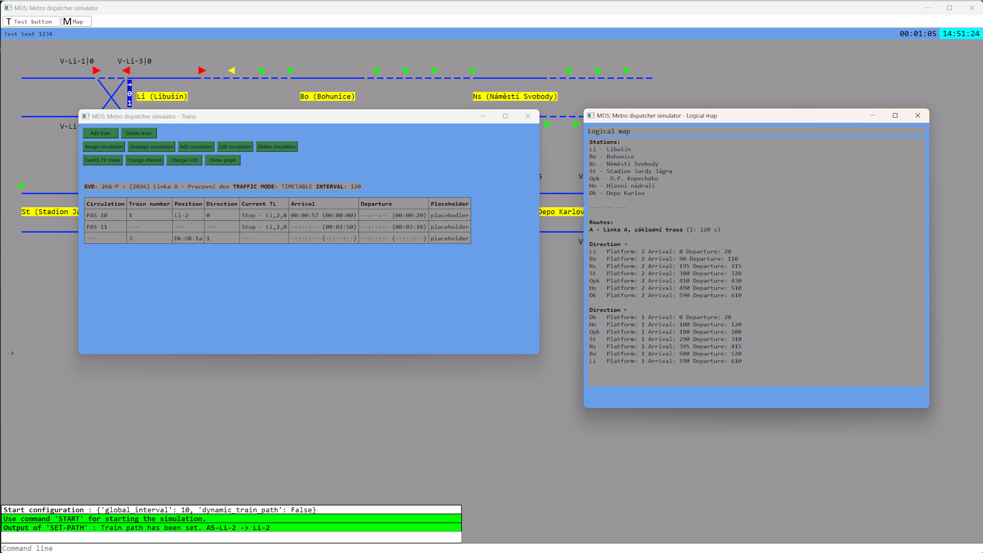
MDS is a detailed simulator of the Prague Metro interlocking system. Take the role of a dispatcher, operate signals, switches, and passenger information system, manage traffic with realistic timetables, or create your own scenarios.
Key Features:
UI simulating the "IČV" interface combined with a metro version of the "JOP" system
Simulation of interlocking systems
Simulation of track circuits "kolejové obvody"
Smooth movement of trains with adjustable parameters — acceleration, length, maximum speed, etc.
Timetable editor (GVD)
Train graph (Vlakograf)
During simulation, timetables can be edited and train numbers "oběhy" changed dynamically
Fully controllable map inspired by Prague metro system (currently the only one) — 1 line + depot
Simulation of the passenger information system and station announcements
Be advised, that the game is still in development process, so list of functions can change over the time.
If you want current development information, join our Discord server.

MDS is a detailed simulator of the Prague Metro interlocking system. Take the role of a dispatcher, operate signals, switches, and passenger information system, manage traffic with realistic timetables, or create your own scenarios.